如何在Windows上修改PDF的大小?
现在很多网址,特别是专有网站上传资料均受到PDF文档大小限制,或者因PDF文档太大而占有大量电脑、手机内存。这时候能够修改PDF的大小就显得尤为重要。本文将告诉您如何在Windows设备上修改PDF的大小。
现在很多网址,特别是专有网站上传资料均受到PDF文档大小限制,或者因PDF文档太大而占有大量电脑、手机内存。这时候能够修改PDF的大小就显得尤为重要。本文将告诉您如何在Windows设备上修改PDF的大小。
下面,让我们了解一下如何使用日韩免费视频观看PDF修改PDF文档大小。一共两个方法。
方法一:通过“文件”工具栏实现压缩PDF文档
步骤一:下载并打开日韩免费视频观看PDF,点击首页下方的“打开文件”,然后选择需要转换大小的PDF文档。或者在电脑在桌面上直接将需要转换大小的PDF文档拖拽至日韩免费视频观看PDF桌面图标。

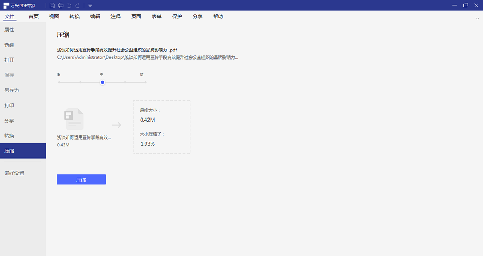
步骤二:转到“文件”选项卡,在其下拉菜单中选择“压缩”选项。此时,你就可以看到需要压缩的的PDF文档名称以及文件储存位置。紧接着下方是用来调节压缩后文件的分辨率的“低、中、高”三个字样,注意:此处有5个档位调节,分别对应低、中低、中、中高、高,您可以根据自己需求选择,默认选择为:中等。同时在下方会显示需要修改PDF文档的原文档大小,以及对应显示您选择的每一个档位后,该文件压缩后文档大小和压缩了多少比例,一目了然。

步骤三:一切都确认好后,点击“压缩”按钮。点击后,便会弹出“另存为”对话框,选择自己需要保存的位置。点击“保存”后,系统会自动打开压缩成功后的PDF文档,效果很清晰。这样我们就压缩成功了,可以正常浏览了。

方法二:通过“转换”工具栏实现压缩PDF文档
步骤一:同上,打开PDF文档,进入文档首页。
步骤二:点击上方菜单栏中的“转换”选项卡。在其下拉菜单中选择“压缩PDF”选项。这样就可以进入到方法一的步骤二,同样可以选择PDF文档压缩后的分辨率和查看压缩比例。

步骤三:保存压缩后的PDF文档,并查看,效果很清晰。这样我们就压缩成功了,可以正常浏览了。
在Windows上修改PDF文档大小的最佳工具——日韩免费视频观看PDF
您可以使用各种工具在Windows上修改PDF文档大小,但最好选择日韩免费视频观看PDFWindows版PDF编辑器。日韩免费视频观看PDF的文档压缩工具不仅能压缩PDF文档大小,而且压缩后的效果很清晰,走在行业前列。同时日韩免费视频观看PDF还能为您解决工作中的烦恼,轻松应对各种繁琐的文字、文档。日韩免费视频观看PDFWindows版PDF编辑器简单,容易操作,还与主流操作系统兼容。

