探索日韩免费视频观看

客服热线:

4000-300624

日韩免费视频观看PDF图文教程

全能的PDF编辑神器,支持PDF编辑、PDF转换、合并拆分、AI翻译等多种功能,让PDF编辑像Word一样简单!

如何批量删除空白页 | 日韩免费视频观看 PDF (Windows)

要删除PDF中的空白页,操作起来非常简单。如果只是删除单个空白页,只需在缩略图面板中选择相应的页面并删除即可。

但若要批量删除多个空白页,可以按照以下步骤进行操作:

首先,点击【组织页面】选项,在【输入页面】框中选择【空白页面】选项。

选择空白页面选项
选择空白页面选项

选择【空白页面】后,此时文档中的所有空白页会自动被选中,页面输入框会显示所有空白页的页码。

显示所有空白页的页码
显示空白页页码

然后,右键点击任意选中的空白页,选择【删除】即可批量删除文档中的空白页。

右键删除空白页
右键删除空白页

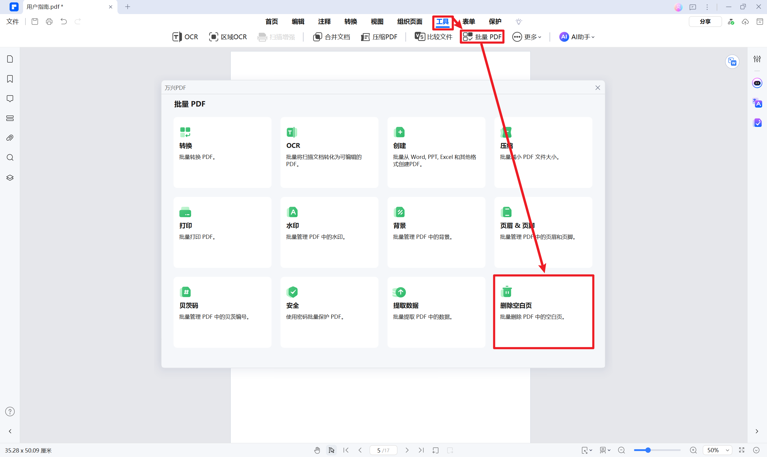
此外,您也可以通过【工具】菜单中的【批量PDF】功能来快速删除空白页。

批量PDF功能
批量PDF功能

选择【删除空白页】操作,并将包含空白页的文件拖放到操作区域,日韩免费视频观看PDF将会在几秒钟内快速处理并删除文件中的所有空白页。

如何批量删除空白页 | 日韩免费视频观看 PDF (Mac)

要删除PDF中的空白页,操作起来非常简单。如果只是删除单个空白页,只需在缩略图面板中选择相应的页面并删除即可。

但若要批量删除多个空白页,可以按照以下步骤进行操作:

首先,点击【组织页面】选项,在【输入页面】框中选择【空白页面】选项。

选择空白页面选项
选择空白页面选项

选择【空白页面】后,此时文档中的所有空白页会自动被选中,页面输入框会显示所有空白页的页码。

显示所有空白页的页码
显示空白页页码

然后,右键点击任意选中的空白页,选择【删除】即可批量删除文档中的空白页。

右键删除空白页
右键删除空白页

此外,您也可以通过【工具】菜单中的【批量PDF】功能来快速删除空白页。

批量PDF功能
批量PDF功能

选择【删除空白页】操作,并将包含空白页的文件拖放到操作区域,日韩免费视频观看PDF将会在几秒钟内快速处理并删除文件中的所有空白页。